1. 概述

四象限矩阵分析法(又称BCG矩阵、波士顿矩阵。英文:BCG Matrix)是利用数学矩阵形式表示各个因素间的相互关系,进行多维度定性、定量评价和排序,确定各因素叠加后重要程度的方法,并在实际操作过程中,简单明了、易于掌握。

<div style="text-align: center">

在上面的图片中可以看出,四象限分析法最初创立的目的就是用来分析业务和产品的表现,进而对资源进行合理的配置。波士顿咨询公司选用市场占有率和销售增长率进行分析未来产品资源配置方式。除此之外,还可以通过对产品在不同纬度下数据对比将产品划分不同类型,并制定相应管理策略。


2. 示例

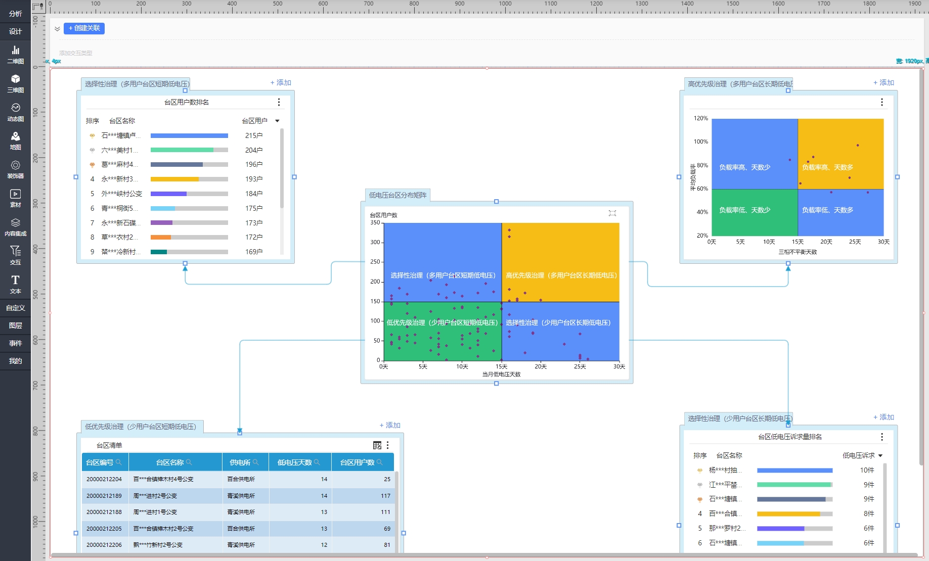
那么,在了解什么是四象限分析法后,我们该如何在星河可视化共创分析平台中操作四象限分析法呢?如何把四象限分析法运用到实际工作中去呢?以分析低电压台区分布为例,我们如何结合星河可视化共创分析平台中的分析模式去分析工作中的难题。

2.1新建分析看板

首先,我们需要在看板左侧从分析模式中找到四象限矩阵分析法,并把它拖到分析看板中:

2.2备注矩阵名称

在中间的组件中,我们命名为低电压台区分布矩阵,并把相关备注打上去,这样我们在预览模式中看到这个矩阵的相关信息。


2.3 配置聚合字段

接下来我们需要配置四象限分析法中的象限散点图。在这一步中,我们先把相关字段拖入图表中,然后再定义各个象限的含义。

2.4 设置分割线分割象限

关于象限的分割线,针对四象限矩阵,内置了中位数、分位数、标准差、平均数、阈值、分层抽样算法,根据业务需求科学合理的分割四个象限。


2.5 配置二级图表

至此四象限分析矩阵中最重要的一部分已经完成,接下来我们需要给各个象限配置二级图表。

如图所示,在各个二级图表中,我们可以自定义想要的图表:

最后,配置完二级图表后,我们需要给各象限加上相关的名称,比如在象限1中命名为“高优先级治理(多用户台区长期低电压)”,并把相关备注打上去,这样一个象限的命名就完成了。

配置完成后,我们的四象限分析矩阵就完成了。

通过对经营数据分析,我们了解企业运营资源如何合理分配,流程哪里需要优化。比如,通过对销售额波动分析,我们确认是销售单价的影响还是成交数量的变化。通过对库存周转率分析,我们可以推断是采购流程有待完善还是备货策略需要变更。

results matching ""

    No results matching ""